小超辅助网(www.xc6a.com)提供安全的游戏辅助,分享我爱辅助网,678辅助网,游戏辅助,绿色破解辅助的软件平台。
小姐姐视频
在线播放妖娆多姿的小姐姐热舞视频
小姐姐美图
无限小姐姐换装美图,大饱眼福
视频解析
各大平台Vip收费电影在线解析免费播放
快递100
在线集成多平台的快递查询服务

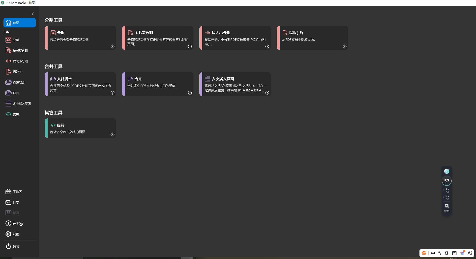
PDF分割合并工具PDFsam Basic v6.0.0便携版

小超辅助网 办公应用

软件说明

使用PDFsam Basic(免费开源)在家中或工作场所,从PDF文件中拆分、合并、旋转、混合和提取页面。你的PDF文档在电脑上保持私密,无需上传到第三方服务。合并、拆分、旋转、转换、编辑、签署PDF文件... 我们为您准备了一切

软件截图

点击查看原图点击查看原图下载地址

123网盘 夸克网盘 蓝奏网盘 

免责声明:

本站所有资源来自网络,版权争议与本站无关。下载或使用娱乐性工具,务必开启影子系统,如果下载的程序出现收费现象,请立即终止使用并反馈到本站官方邮箱。本站发布的所有内容仅限用于学习和研究目的。不得将上述内容用于商业或者非法用途,否则,一切后果请下载者自负,我们不保证内容的长久可用性,通过使用本站工具或内容,随之而来的风险与本站无关,您必须在下载后的24个小时之内,从您的电脑/手机中彻底删除上述内容。本站提倡支持正版工具。用户下载使用本站任何工具/软件即视为同意免责声明内容。侵删请致信E-mail:admin@5ixczy.com

同类推荐
评论列表

热门文章
随机推荐
最新评论